@mik888em там файл лежит в корне или в дефаулт прокси называется, удаляй их перед использованием.
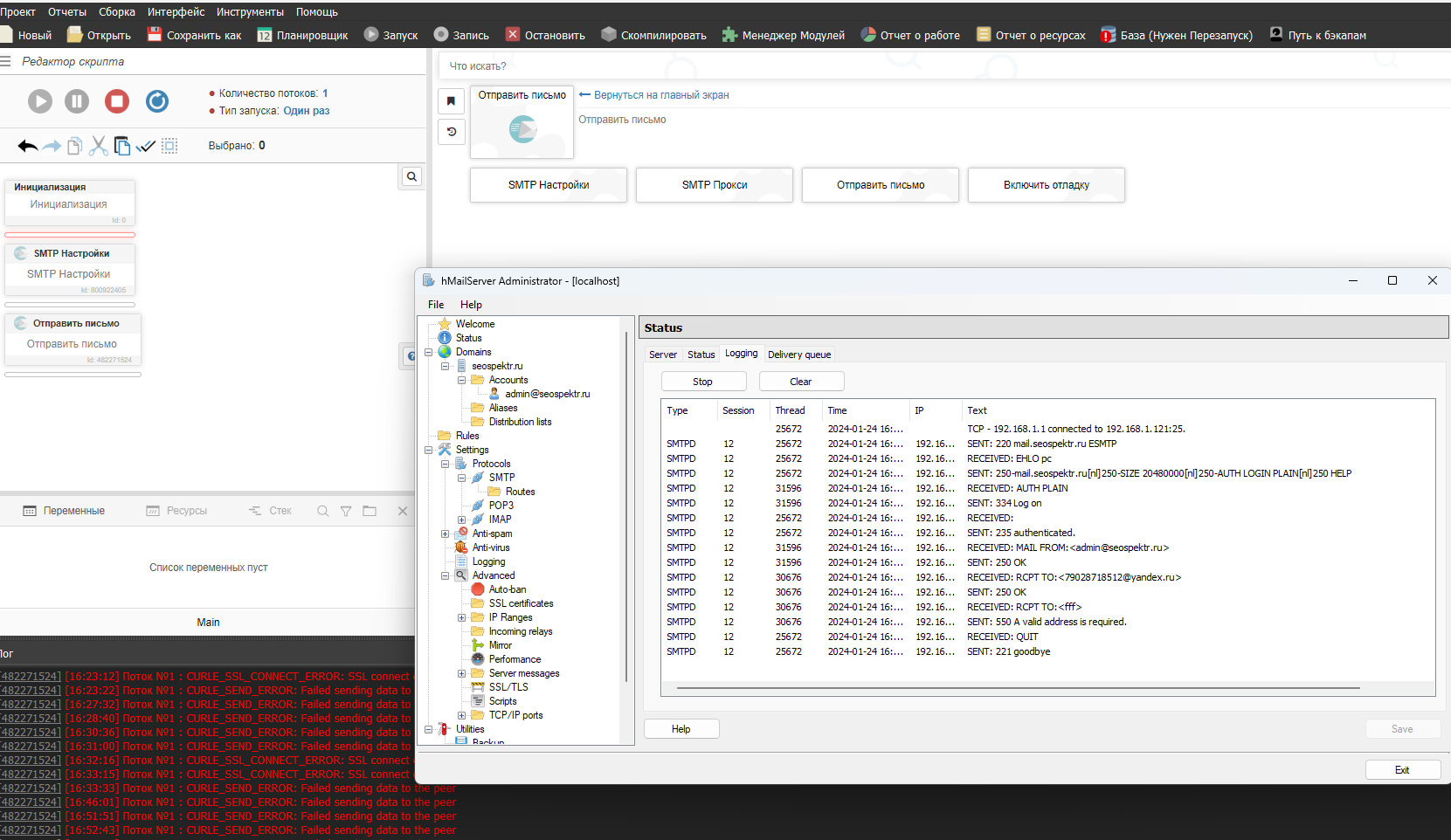
не могу отпрравить письмо помогите
Moved
Поддержка
-
F Fox moved this topic from Support on
-
@diod89, вы можете обновить BAS до версии 26.6.0, в ней SMTP модуль был немного обновлён, возможно это исправит вашу ошибку, также в новой версии есть STARTTLS шифрование.
Модуль отдельно: SmtpClient.zip




