@strkz Тут проверьте что у вас
2021-06-14_014928.png
Facebook Spamer нужна помощь.
-
Научи как сделать ?
А ещё вот размножил потоки и столкнулся с такой проблемкой.
Функция реализована вот так

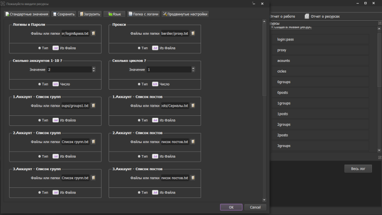
ТХТ файлы потока 0 заполнены. Там есть содержание ссылки тексты.
ТХТ файлы потока 1 пустые и БАС встал на функции ПОЛУЧИТЬ ПЕРЕМЕННУЮ потока 1Как сделать так чтобы он проверил сколько потоков я выставил в начало через ресурс я это сделал. На верху переменная ресурса acount там стоит у меня 2 для теста !
Вот как мне сделать так, чтобы установив 3 он задействовал ресурсы для 3 потоков ?
А лишние ну не трогал что ли. Или....... -
@freeliman прошел год, ты так ничему и не научился)
-
@artihorror У тебя скайп есть ? Поговорим по душам ?
-
Вот это эпопея. Давно такой годноты не читал.
Остался в итоге финальный скрипт? Был бы крайне благодарен
